Jira Workflow

Sprints

  • Sprints are two weeks long.

  • Before each sprint begins (or after the previous sprint), the product owner and the developer will meet to decide what the tasks will be for each sprint.

  • Load Sprint tasks on the Monday that starts the Sprint.

  • Resolve tasks as soon as possible.

    • Chase after reviewers if they take too long.

    • The Scrum Lead may be asked to help with the chasing.

  • On the Friday that ends a sprint or the last working day before taking leave if the leave overlaps with the end of the sprint

    • Notify Sprint Lead of any tasks that won’t be resolved.

    • Notify Sprint Lead why the task won’t be resolved.

    • Notify Sprint Lead of time frame work is expected to be resolved.

    • A Story Point-only task will be created to claim the Story Points so far for the unfinished task.

      • Only the Scrum Lead or manager may review and approve such a task.

  • Keep commitment to approximately 8 story points (2 weeks).

    • Each sprint assumes 2 story points for meetings and other administrative tasks.

Daily Standup

Sprint Lead-Scrum Master:

Wouter van Reeven.

  • Meetings are in the DKist Conference Room at 10 AM Tucson time M-F except on holidays.

    Note

    Since the pandemic, stand up has predominantly become Zoom only.

  • There is a Zoom connection and that URL can be obtained from the Scrum Lead and manager.

  • Show up on time.

    • The Scrum Lead sends a reminder to all team members who don’t show up on time.

  • If you are unable to attend, email/message the Sprint Lead to let them know.

    • For vacations, training, conferences etc, send status update on the last day of work prior to the event.

    • Do not send updates during the event.

  • Each person gives current status for around one minute.

    • Update any task that gone to Review or Resolved.

    • Update team on current task in progress.

    • Update team on any issues/roadblocks/concerns for the current task.

  • Save detailed information for Parking Lot time.

  • After everyone has given status, the Scrum master will ask if anyone wants any parking lot.

Parking Lot

  • Begins immediately after the Stand-up meeting.

  • Speak with team members that can help with an issue, or are interested in the task.

  • Move lengthy conversations to a different room and/or time.

Task Process

Do not create Epics. That is the responsibility of the Manager.

  • Task creation:

    • Keep task size between 1 and 5 story points.

      • If task is a fixed length (i.e. training/conferences/etc.) create one task (see task creation above).

      • Fixed length tasks can be larger than 5 Story Points.

      • In case a non-fixed length task needs to be larger than 5 Story Points, discuss with the Sprint Lead or manager.

      • Short tasks should be 1 or 0.5 SP but no other decimal number. It is preferred that all tasks are in whole number story points.

    • If added during a Sprint in progress, notify Sprint Lead if this is out of scope work for the current Sprint.

    • If work is to be completed during the current Epic’s time frame, link to the Epic.

      • If not, notify Sprint Lead that a new epic is needed.

    • If less than 10 days are worked during a sprint (sickness, vacation, holidays, etc.), reduce the total number of Story Points proportionally.

      • For each day not worked, subtract 0.8 Story Point.

      • Round up to the nearest 0.5 Story Point to avoid having insufficient Story Points at the end of the fiscal year.

    • Required fields to create a task.

      Project:

      Data Management (DM). When we go to operations we will likely get our own project.

      Issue Type:

      Story, Bug, or Improvement.

      Status

      To Do.

      Summary:

      Quick description of the work to be accomplished.

      Assignee:

      Click the Assign to me link.

      Description field:
      • Overview of what the task is to accomplish.

      • List any prerequisites for the task to start or complete.

      • List any Unit tests, if any, for a reviewer to run.

      Story Points:

      Size of task (1-5 SP per task).

      Labels

      List all labels for the TSSW projects that are affected by the task.

      Linked Issues
      • Link to any issue related to the task.

      • For tasks that involve XML changes, special rules apply that the Scrum Lead can explain.

      Sprint

      Select the sprint for when the task is planned to be worked on.

      RubinTeam:

      Telescope and Site.

      Parent:

      Link to the current epic. Epics also determine the appropriate WBS number to charge on timesheet.

      • Feel free to use any of the other fields, though they are not required.

  • Daily task updates:

    • Use the Comment field.

    • Update daily with progress.

    • Update with thoughts to try or test.

    • Update with success/failure when it is tried.

    • Update with any delays in resolving the task.

    • Updated by Reviewers with any findings, or for pass.

  • Story Points:

    • Do not change the Story Point size, complete the task as normal.

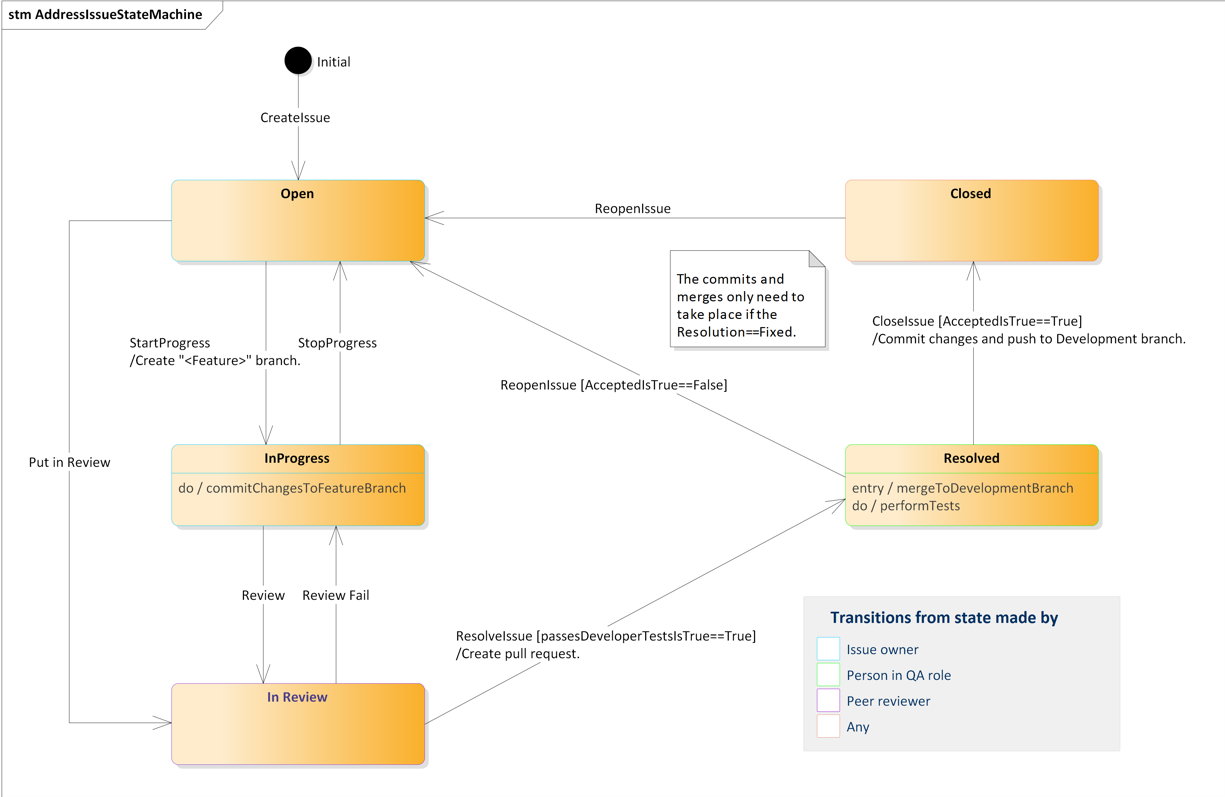
Task Workflow

The following diagram shows the TSSW JIRA task workflow.

../_images/JiraWorkflow.png

Initial/Triage

  • Create a Story, Bug or improvement Jira ticket.

  • The initial assignee should triage the ticket.

    • Ensure it is assigned correctly (Assignee, Component , etc)

      • Ensure the ticket is assigned to an actual, currently employed at LSST, person.

      • Each ticket is assigned a JIRA Parent (Epic).

      • Each ticket is assigned one or more labels that begin with ts_

    • Ensure the Priority is set correctly (Ticket should not have the “Undefined” priority).

    • A Sprint can be chosen at creation (preferably by the person doing the work for this ticket). Otherwise the ticket is automatically placed in the Backlog. If the ticket is in Backlog, once the sprint is known, the ticket should be updated with that sprint.

    • The urgent label is reserved for work that impacts nighttime activities at the summit and should be given the utmost priority.

  • Once work begins, move the ticket to In Progress

In Progress

  • Create the ticket branch in the git repos. The branch should be named tickets/DM-12345, where DM-12345 is the ticket number assigned by Jira. Once the ticket is pushed to GitHub it is automatically linked to the JIRA component ticket.

    • No active development is ever done on the main or develop branches.

    • See development-workflow for more information on the development workflow.

  • Implement the code.

  • Implement the unit tests.

  • Update any relevant documentation.

  • When complete, move to In Review.

    • Complete meaning:

      • Create one or more PRs.

        • JIRA will automatically add a links to the PR to the ticket.

      • Unit tests exist, have been successfully run and results have been added to the ticket or PR.

      • Add a link to the generated documentation site.

In Review

  • Once the code is complete and all unit tests are passing, initiate a PR on the develop branch and assign it to the Reviewer(s).

  • See PR Review for more information on the review etiquete.

  • The Reviewer ensures:

    • Code is complete and understandable.

    • CI is passing.

    • Documentation is done, including a reference to the lsst.io site.

    • All requirements, as defined in the ticket description, are met.

  • If issues are found:

    • Add comments in the PR explaining what should be improved and why.

    • Request changes to the PR.

    • Sends back to developer:

      If conflicts arise during the review process, developers should reach out to the Scrum Master and/or the Software Architect to seek a conflict resolution. If a resolution can’t be found the issue can be escalated further to the Product Owner and the Software Manager.

  • If no issues are found, the Reviewer approves the PR and moves the Jira ticket to Reviewed with approval/minor changes requested.

Reviewed

  • The Developer has a chance to apply minor changes and merges the pull-request.

  • The Developer moves the ticket to Done.

Done

  • The ticket is complete.

    • Feature was successfully implemented.

    • Feature was invalid; proper explanation provided.

    • Ticket was already fixed; proper explanation provided.

Review process

  • Verify all description requirements are met.

  • Verify all acceptance criteria are met.

  • Verify quality.

  • If making a GitHub PR, you can assign the reviewer as a reviewer for it as well.

  • If findings occur:

    • Update comment field with findings.

    • Move to In Progress (Review Fail) - step optional.

    • Notify the task owner.

  • If no findings occur, move to Resolved

Bug and Improvement Process

  • Bug and Improvement issues can be created by anybody with access to Jira.

  • Use the CSC master table to correctly assign the developer.

  • No work will be completed on an issue without approval.

  • If a bug or Improvement is identified to be 1 Story Point or more, it will be added to a Sprint when work is started.

  • If a Bug or Improvement is less than 1 Story Point, a task will be created with enough issues linked to achieve at least 1 Story Point.

  • Work on Bugs and Improvements will follow the standard Task process.

    • See above Task Process.

Closing Process

  • JIRA QC access only.

  • Verify all work is completed.

  • If work is not complete:

    • Update Comment field with findings.

    • Move to Open.

    • Notify the task owner.